Performance
Faster
高速化
New Features
20+
新機能
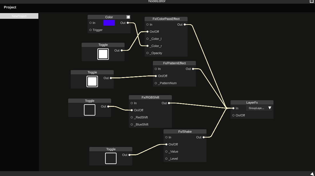
Expression
Pro FX
より幅広い表現
Protocol
DMX
ArtNet対応
Features
20以上の新機能と改善
Performance & Workflow
パフォーマンス向上
処理の高速化を実現
ドラッグ&ドロップ対応
より多くの動画形式と日本語パスに対応
UIスケール
高解像度モニターに最適化
フォルダ管理
SynapseRack内でメディア管理
ミニマップ
大規模プロジェクトの全体把握
Creative Tools
Control Panel
あなたのVJに最適なオリジナルUIを構築
UV
UVマッピングやチェイサーを簡単に
Step Sequencer n×k
自由なグリッドサイズ設定
FX Preview
エフェクトのリアルタイムプレビュー
Pro FX
プロフェッショナル向けエフェクト
3D & Generative
段階的な3D対応を開始
Integration
DMX / ArtNet
照明制御との連携
NDI対応
ネットワーク映像入出力
Spout/Syphon Browser
ソース選択が簡単に
MIDI Out
外部機器への制御信号送信
Media Browser MIDI
メディア選択のMIDIアサイン
For Developers
SDK公開
カスタムモジュール開発
Pricing
サブスクなら月額¥1,980から。初期費用を抑えてすぐに始められます。
よくある質問
既存ユーザーはどうなりますか?
これまでに買い切り版を購入された方は、Standard ライセンスと同等の扱いとなります。追加料金なしでβ1.0以降もご利用いただけます。
Pro と開発応援プランの違いは?
Proは本体+全プラグイン+サーバー機能(予定)を含みます。開発応援プランはStandard購入者向けで、プラグインのみ利用できます。
Roadmap
今後の開発予定
安定化期間
バグ修正と新機能対応(〜1ヶ月)
UI改善
テーマカラー、スキン対応
ISF / FFGL
シェーダープラグイン対応
AB Loop / HOT CUE
アニソン・ボカロVJ向け機能
Particles / Lua
より高度な表現
Multi-language
多言語対応の改善
Mobile / Web
クロスプラットフォーム展開
Cloud Services
β1.0で見送った機能: Macro Recorder等の一部機能は今後のアップデートで対応予定です。
